반응형
confluence 에서 diagram macro를 사용하면 plantuml 로 작성한 text를 입력하여 diagram 이미지를 생성할 수 있다.
매크로 메뉴에서 diagram을 입력해도 되고, 본문에 /diagram 을 입력하여 macro를 선택해도 된다.

매크로 수정 페이지에서 Select a syntax 드롭다운 메뉴를 선택하여 PlantUML 을 선택한다.

"Insert text" 입력 박스에 plantuml로 작성한 text를 붙여 넣는다.
(https://jinane.tistory.com/18 포스트에서 작성했던 text를 붙여넣어 보자.)

매크로에서 Insert -> 페이지를 저장하고 포스트를 확인해보자.
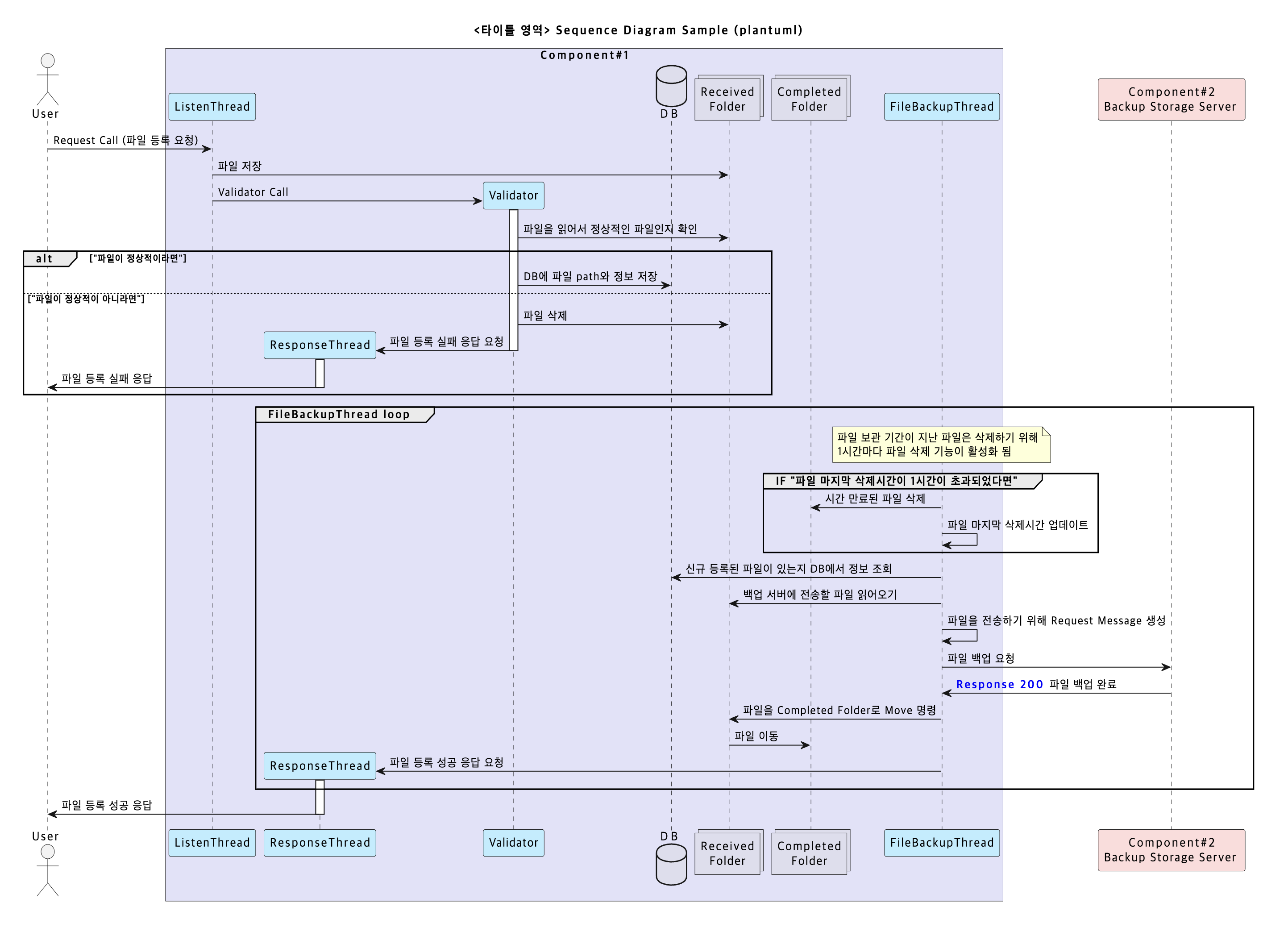
* 아래 캡쳐는 Confluence 페이지에 macro를 통해 출력된 Diagram이다.

작성해본 결과, 단점은.. 좌우로 넓게 그려지는 diagram의 경우, Confluence 본문 페이지가 좁게 출력되는 경우 글자가 길게 늘어나는 형태라 가시성이 좋은 편은 아니었다.
* 아래는 위와 동일한 페이지를 browser의 좌우를 좁혀서 캡쳐해본 화면이다. 글자가 길어지면서 가시성이 안좋아진 모습니다.
* 그래도 좌우가 넓은 편이 아닌 경우에는 유용하게 사용이 가능할 것 같다.

반응형
댓글